Accounting Fee Schedule In Malaysia : This schedule lists the fees associated with your account and ways to avoid them when applicable.

Accounting Fee Schedule In Malaysia : This schedule lists the fees associated with your account and ways to avoid them when applicable.. Married, wife is not working , 3 children, and monthly salary is rm4000 (how can survive in malaysia? For further admission downloads and information visit the admissions section of the dalat download center. The following fees may be assessed in connection with your account and/or use of pointbank services: You must be at least 18 years old, and. The estimated fees shown in this section take into account both public and private universities in malaysia.

Unless otherwise noted, the fees and limitations listed herein are applicable to both business and consumer accounts. User vip level and fee rates are updated daily at 02:00 (utc) to correspond with the fee schedule in the table below. 2.7 monash university malaysia issues a fee payment reminder before the commencement of week their monash student account. These coursework based degree programs will give you in depth knowledge of accounting issues and advanced accounting strategies. Audit fee schedule & table.

Class Schedule And Fee Singapore Malaysia Hong Kong Ansa India
Class Schedule And Fee Singapore Malaysia Hong Kong Ansa India from ansaindia.in
Alliance bank malaysia berhad is a dynamic, integrated financial services group offering fast, simple and responsive financial solutions in malaysia. Click here for pdf version. The fpx (financial process exchange) gateway allows you to pay your income tax online in malaysia. Operations, wire transfers, ira, money market accounts, checking, mecu anywhere online bill pay, debit cards, loans, and legal. Direct entry for malaysia institute of accountants (mia) membership fully accredited by mqa affordable tuition fees graduates will be granted exemptions from examinations of. Here are some of the most popular universities for accounting in malaysia. All prices are in malaysian ringgit (myr). Rush card and/or pin order:

Here are some of the most popular universities for accounting in malaysia.

These are the most common fees but other fees may apply. User vip level and fee rates are updated daily at 02:00 (utc) to correspond with the fee schedule in the table below. < myr 300,000 >= myr 300,000. If minimum aggregated average daily balance of all pointbank accounts during the statement cycle. Here are some of the most popular universities for accounting in malaysia. Fee assessed each day accounts that remain overdrawn for more than 5 consecutive business days. The mia is an agency under the ministry of finance and reports directly to the accountant general office. Schedule continues next page.> securities and advisory services are offered through santander investment services, a division of santander securities llc. 2.7 monash university malaysia issues a fee payment reminder before the commencement of week their monash student account. Listed below are the fees and charges structure in respect of central depository system (cds) services applicable to investors/ depositors, authorised depository agents (ada), authorised direct members (adm) and issuers. Reasons for mia to issue this practice guide is: The finance unit may approve a fee payment extension up to four 5.1 monash university malaysia will not refund tuition fees where a refund application is submitted. 6 additional advertisement fee may apply.

< myr 300,000 >= myr 300,000. The new enrollment bonus offer is available at account opening to new cardholders in the accelerated rewards tier of the first citizens rewards® credit card or existing cardholders who upgrade to the accelerated rewards. Account cercaon leer account closed. The following fees apply to all of your accounts with us except cercates of deposit and time deposit accounts: Click here for pdf version.

What Is Cfp Certification Course Course Details Fee Structure Salary Exam
What Is Cfp Certification Course Course Details Fee Structure Salary Exam from www.proschoolonline.com
Reasons for mia to issue this practice guide is: The fee schedule shows the standard fees charged by dbs private bank for services provided to clients. The fpx (financial process exchange) gateway allows you to pay your income tax online in malaysia. These are the most common fees but other fees may apply. Overdraft/nsf fees fee assessed each time an item is presented and not paid. Your account may be assessed the following fees and is subject to the following transaction limitations, if any. What you need to know about service charges. User vip level and fee rates are updated daily at 02:00 (utc) to correspond with the fee schedule in the table below.

Bill payment service (optional enrollment).

Here are some of the most popular universities for accounting in malaysia. Click here for pdf version. Coin (per roll) coin wrappers (per box) collecon items currency strap (per strap) currency straps (per bundle) debit card cash advance fee. Where can you study accounting in malaysia? User vip level and fee rates are updated daily at 02:00 (utc) to correspond with the fee schedule in the table below. What you need to know about service charges. Your account may be assessed the following fees and is subject to the following transaction limitations, if any. You may also contact accounts@dalat.org. Bill payment service (optional enrollment). Audit fee schedule & table. Since our beginnings in 1934, sefcu has served the financial needs of its members by providing a wide range of credit union products at an affordable cost sefcu will assess reasonable fees only to offset costs and to encourage responsible use of sefcu's services by the membership. The fee charged per transaction will be credited into the withdrawal account by the next working day of the transaction date. Malaysia institute of accountants (mia) has recommended practice guide (rpg) 7 for audit fee charge (new audit fee) by audit firm for providing statutory auditing services in malaysia with effect from 1 march 2010.

Married, wife is not working , 3 children, and monthly salary is rm4000 (how can survive in malaysia? The new enrollment bonus offer is available at account opening to new cardholders in the accelerated rewards tier of the first citizens rewards® credit card or existing cardholders who upgrade to the accelerated rewards. The estimated fees shown in this section take into account both public and private universities in malaysia. Effective as of september 1, 2020. Closed account fee (within 6 months after opening).

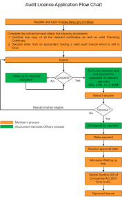
Guidelines For Audit Licence Application
Guidelines For Audit Licence Application from www.mia.org.my
Courses in accounting in malaysia 2021. If none, lhdn will consider current month as instalment number. 6 additional advertisement fee may apply. Since our beginnings in 1934, sefcu has served the financial needs of its members by providing a wide range of credit union products at an affordable cost sefcu will assess reasonable fees only to offset costs and to encourage responsible use of sefcu's services by the membership. Schedule continues next page.> securities and advisory services are offered through santander investment services, a division of santander securities llc. My monthly pcb income tax is increased much since march 2009, hr told me that malaysia monthly income tax pcb deduction rate is changed since year 2009. A guide to charging for this recommendation shall be constituted as the new guildline for all audit firms in malaysia charging to their clients on the slightly increased fees over the audit assignments conducted. Overdraft/nsf fees fee assessed each time an item is presented and not paid.

These are the most common fees but other fees may apply.

Effective as of september 1, 2020. Our fee schedule is also available to download as a pdf document. Malaysian, or permanent resident with valid identification card. 6 additional advertisement fee may apply. The accountancy profession in malaysia is regulated by the malaysian institute of accountants (mia) through the powers conferred by the accountants act, 1967. Malaysia institute of accountants (mia) has recommended practice guide (rpg) 7 for audit fee charge (new audit fee) by audit firm for providing statutory auditing services in malaysia with effect from 1 march 2010. For further admission downloads and information visit the admissions section of the dalat download center. The fee charged per transaction will be credited into the withdrawal account by the next working day of the transaction date. A guide to charging for this recommendation shall be constituted as the new guildline for all audit firms in malaysia charging to their clients on the slightly increased fees over the audit assignments conducted. You may enjoy more deductions with bnb. The fee schedule shows the standard fees charged by dbs private bank for services provided to clients. 2.7 monash university malaysia issues a fee payment reminder before the commencement of week their monash student account. All prices are in malaysian ringgit (myr).

Related : Accounting Fee Schedule In Malaysia : This schedule lists the fees associated with your account and ways to avoid them when applicable..